The NVIDIA-Powered Research Agent is designed as an enterprise-grade research assistant using NVIDIA’s AIQ Blueprint.
At its core, the system is a Retrieval-Augmented Generation (RAG) pipeline orchestrated by a collaborative multi-agent framework and powered by NVIDIA NIM inference microservices.
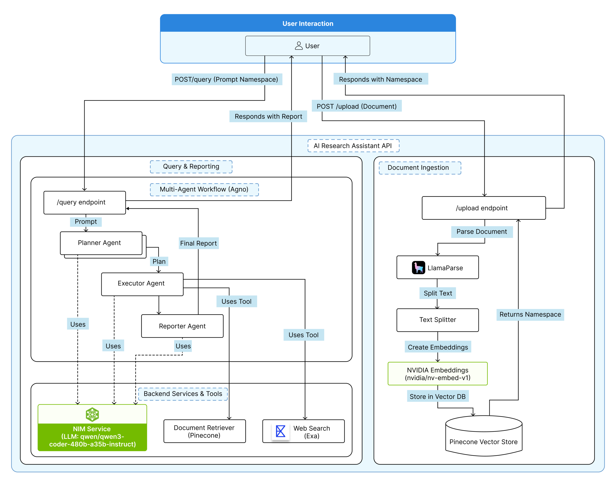
The architecture ingests unstructured documents (PDFs, DOCX) via a React UI, using LlamaParse and NVIDIA Embeddings to build a queryable knowledge base in Pinecone. When a user asks a question, the multi-agent system initiates a hybrid search, retrieving deep document context from Pinecone and external web intelligence from Exa.
This combined context is reasoned upon by the LLM to generate a comprehensive, consolidated report. This POC demonstrates a modular and secure platform that goes beyond simple Q&A, it delivers an AI that understands context, connects disparate data, and delivers clarity at enterprise speed.
Enterprises face several challenges in automating research workflows including handling complex, unstructured documents, ensuring semantic understanding during search, coordinating multi-agent reasoning without latency, and maintaining strict data privacy. Additionally, balancing inference performance with scalability, incorporating real-time external data, and achieving transparency in AI-driven decisions add to the system complexity.
We built NVIDIA-Powered Research Agent, an intelligent assistant that automates enterprise research by understanding documents, finding relevant information, and generating concise reports. It simplifies complex data analysis, ensures privacy, and delivers accurate insights in seconds. Designed for scalability and transparency, it helps teams save time, reduce manual effort, and make faster, data-driven decisions.
The project is designed on a hybrid AI ecosystem that combines the flexibility of custom code with the scalability of managed cloud services.

The architecture is based on a hybrid AI ecosystem, optimized for performance, extensibility, and modular design. It consists of three primary layers:
The interface is developed using React and Vite, ensuring a fast, responsive, and modern user experience. It enables users to:
Communication between frontend and backend occurs via secure RESTful APIs built on FastAPI.
The backend, developed using FastAPI, serves as the central control system that manages file ingestion, AI agent orchestration, and data storage. It features:
This layer integrates tightly with the Agno framework, enabling agent orchestration and reasoning control. Each AI agent is configured to perform a specific function within the workflow ensuring clarity, modularity, and efficiency.

The system follows a Plan–Execute–Report (PER) model a structured multi-agent reasoning workflow.
The Agno framework coordinates three specialized agents:
When a user submits a query, the backend invokes all agents in sequence. Each agent interacts through NVIDIA’s qwen/qwen3-coder-480b-a35b-instruct model, optimized for reasoning and contextual understanding. The final synthesized report is returned via the API, formatted for clarity and source transparency.
User Interface Overview: Upload a document and ask your question directly through a simple, intuitive dashboard.

Real-Time Query Execution: View live progress as the AI agent plans, searches, and compiles answers step by step.


Instant Research Report: Get a structured, ready-to-use report instantly after the agent completes its analysis.


The AI Agent for Enterprise Research represents the next evolution of enterprise knowledge automation combining deep document intelligence with external contextual awareness. By merging NVIDIA Blueprint AIQ, FastAPI, Agno, NIM (LLM), NVIDIA embedding models, EXA and Pinecone, it transforms how teams extract and understand insights from vast data sources.